About arc42
arc42, the template for documentation of software and system architecture.
Template Version 8.2 EN. (based upon AsciiDoc version), January 2023
Created, maintained and © by Dr. Peter Hruschka, Dr. Gernot Starke and contributors. See https://arc42.org.
1. Introduction and Goals
1.1. Requirements Overview
YOVI is a gaming suite developed for Micrati based on "Game Y". The system allows users to play hexagonal board games against the computer and provides an interface for external bots.
Key functional requirements include:
-
Core Gameplay: Implementation of classic Game Y with variable board sizes.
-
AI Strategies: Support for multiple machine strategies and selectable difficulty levels.
-
User Management: Registration and match history tracking (win/loss stats).
-
External Access: A fully documented API for bot interaction using YEN notation.
-
Public Availability: The system must be deployed and accessible via the web.
1.2. Quality Goals
The following table presents the top five quality goals for the YOVI architecture, ordered by priority. These goals have been identified based on stakeholder expectations and the ISO 25010 quality model. They represent the most critical quality attributes that will guide architectural decisions throughout the project and serve as the primary criteria for evaluating the success of the system.
| Priority | Quality Goal | Concrete Scenario |
|---|---|---|
1 |
Performance Efficiency |
The Rust engine must respond to move validation and AI suggestions in under 200ms, ensuring a smooth gameplay experience even during peak usage. |
2 |
Compatibility (Interoperability) |
The system must allow external bots to connect via a well-documented JSON API (YEN notation), enabling third-party developers to create their own game clients. |
3 |
Functional Suitability |
The Rust engine must accurately implement all "Game Y" rules, and the web frontend must cover all user stories including registration, gameplay, and statistics. |
4 |
Maintainability |
The architecture must keep Rust logic independent from the TypeScript layer, with clear ADRs and >80% code coverage, allowing evaluators and future developers to understand and modify the system. |
5 |
Transferability |
The complete system must be deployable with a single Docker command, ensuring evaluators can easily install and test the application on any modern environment. |
1.3. Stakeholders
This section provides an explicit overview of the stakeholders of the system. Stakeholders include all persons, roles, or organizations that should know the architecture, need to be convinced of it, have to work with the architecture or codebase, require the documentation for their work, or are involved in making decisions about the system and its development. We have identified the following stakeholders related to our project:
| Category | Stakeholder | Impact | Influence | Key Interests & Expectations |
|---|---|---|---|---|
1. Primary Owners |
Micrati |
Critical |
High |
Successful delivery of the YOVI suite based on "Game Y". |
2. End Users |
Human Players |
High |
Medium |
Smooth UX, web-based matches, and accurate statistics. |
Bot Developers |
Medium |
Medium |
Robust external API and clear technical documentation. |
|
3. Technical Team |
Project Team |
Critical |
High |
Proper implementation of TypeScript and Rust subsystems. |
Architects |
High |
High |
Structural integrity, ADR maintenance, and quality attributes. |
|
DevOps/SysAdmin |
Medium |
Medium |
Seamless CI/CD, deployment, and system monitoring. |
|
4. External |
Competing Teams |
Low |
Low |
Interoperability and compatibility for optional matches. |
5. Academic |
Evaluators |
Critical |
High |
Test coverage, documentation quality, and project management. |
2. Architecture Constraints
| Constraint | Description |
|---|---|
Programming Languages |
The Web application must be implemented in TypeScript; the logic/strategy module must be in Rust. |
Data Exchange |
Communication must use JSON messages following the YEN notation standard. |
Interface Architecture |
The Rust module must be exposed as a basic web service interface (stateless). |
Project Management |
Mandatory use of GitHub Issues for task tracking and ADRs for documenting architectural decisions. |
Infrastructure |
The system must be deployed to a public cloud provider using automated CI/CD. |
3. Context and Scope
3.1. Business context
| Actor | Input | Output |
|---|---|---|
Player |
|
|
External bot (Claude) |
|
|
Internal bot (Minimax) |
|
|
3.2. Technical Context
| Protocol | Format | |
|---|---|---|
Webapp ↔ Users Service |
HTTP |
JSON |
Webapp ↔ GameY |
HTTP |
JSON (YEN notation) |
Users Service ↔ Database |
Direct connection (driver de BD) |
Structured Data |
4. Solution Strategy
4.1. Strategic Decisions
| Goal / Problem | Decision | Rationale |
|---|---|---|
Database Technology |
SQL (PostgreSQL) |
A relational database ensures data integrity for users and matches. PostgreSQL offers flexibility and robustness for long-term storage. |
Backend Architecture |
Component-based & Layered |
Organized into independent components with layers (entry-points, domain, data-access) to ensure maintainability and separation of concerns. |
Game Logic Engine |
Rust |
High-performance engine to handle Game Y logic. It allows the implementation of complex AI strategies without sacrificing response time. |
Frontend Technology |
Web Application (React) |
The user interface is developed as a web application. The team prioritized Quality of Life (QoL) features such as Hints and Undo button, while discarding complex media features like video chat. |
AI Levels |
Selectable Difficulty |
The system provides multiple difficulty levels. This satisfies the requirement of having more than one machine strategy (e.g., Random vs. Minimax). |
User Interaction |
Text-based Chat |
A lightweight text chat is implemented to enhance social interaction between players without the technical overhead of video/audio streaming. |
Security |
Hashing, Token authentication & Env Variables |
Encryption for passwords and environment variables for secrets to follow security best practices. Usage of a token, retrieved in the login, in some critical operations. |
Ranking System |
Winrate Metric |
Focuses on the win/loss ratio to provide a simple but competitive ranking for the leaderboard. |
Game State Persistence |
Dedicated 'game_saves' table |
To prevent database saturation and optimize network traffic, the |
4.2. Organizational & Development Strategy
Decisions regarding team coordination and workflow to ensure project quality:
-
Task Distribution: Work is divided into fixed sub-groups of 2-3 people (Frontend, Backend, Rust/Docs) to ensure code reviews and knowledge sharing.
-
GitHub Workflow:
-
Pull Requests are reviewed by the sub-group (Frontend/Backend) NOT related to the topic itself, ensuring shared understanding of project upgrades among team members.
-
-
Documentation: Developed collaboratively and consolidated in specific sessions.
5. Building Block View
The building block view shows the static decomposition of the system into building blocks (modules, components, subsystems, classes, interfaces, etc.) as well as their dependencies. In analogy to a house, this is the floor plan.
5.1. Whitebox Overall System
- Motivation
-
The YOVI system follows the Separation of Concerns principle. It uses a modern React frontend for user interaction, a Node.js microservice for user data management, and a high-performance Rust engine for game logic. This hybrid architecture ensures scalability and runtime efficiency.
- Contained Building Blocks
| Name | Responsibility |
|---|---|
YOVI Web Client |
React-based frontend. Visualizes the game board, manages user registration, and provides a REST API for bot interactions. |
Users API (Node.js) |
Node.js backend managing user profiles, authentication, and game history metrics. |
GameY Service (Rust) |
Rust-based engine that validates Game Y rules, checks win conditions, and generates AI moves. |
PostgreSQL Database |
Relational database for persistent storage of user profiles and match statistics. |
- Important Interfaces
-
-
YEN Notation: Standard JSON format carrying board states between the YOVI Web Client and GameY Service.
-
REST API (Internal): Endpoints enabling communication between the YOVI Web Client and Users API.
-
5.1.1. YOVI Web Client (Black Box)
- Purpose/Responsibility
-
Providing the user interface and system access for human players and external bots.
- Interface(s)
-
Web GUI (HTML/CSS/TS), External Bot REST API (JSON).
- Directory/File Location
-
/webapp - Fulfilled Requirements
-
Web frontend, Bot interaction API, User registration.
5.1.2. Users API (Black Box)
- Purpose/Responsibility
-
Managing user information and game metrics through database communication.
- Interface(s)
-
Internal REST API (Node.js/Express over Port 3000).
- Directory/File Location
-
/users - Fulfilled Requirements
-
Registration system, Match history, Win/Loss statistics.
5.1.3. Gamey Service (Black Box)
- Purpose/Responsibility
-
Execution of Game Y rules and providing AI strategies at multiple difficulty levels.
- Interface(s)
-
YEN Service Interface (JSON/HTTP over Port 4000).
- Quality Characteristics
-
High calculation speed (Rust), Memory safety, and high concurrency.
- Directory/File Location
-
/gamey - Fulfilled Requirements
-
Rule validation, Next move suggestions, Multiple AI strategies.
5.2. 5.2 Level 2
5.2.1. 5.2.1 White Box GameY Service
Since the GameY Service handles the core logic of Game Y, its internal structure is detailed to show the decoupling of rules and strategies.
Contained Building Blocks (Black Boxes):
| Name | Responsibility |
|---|---|
Web Interface |
The REST controller that receives YEN-encoded requests from the Webapp. |
Core Logic |
The engine’s core that validates Game Y rules and determines game outcomes. |
Strategy Registry |
Manages various AI difficulty levels and provides next-move suggestions. |
YEN Parser |
Translates between JSON-based YEN notation and internal Rust data structures. |
5.2.2. 5.2.2 White Box Webapp
The Webapp is the primary interface for users. Its internal architecture separates visual components from communication logic.
Contained Building Blocks (Black Boxes):
| React Components | React views including the Game Board, Register Form, and Statistics dashboard. |
|---|---|
Client State |
Centralized client-side store maintaining the current game state and user session. |
REST Services Client |
Orchestrates asynchronous HTTP communication with Users API and GameY Service. |
- Important Interfaces
-
-
External Bot API: A direct endpoint in the API Client that allows bot actors to interact with the system without using the GUI.
-
Service Connectors: Outbound connections from the API Client to external microservices (Users/Gamey).
-
6. Runtime View
6.1. User Login
This diagram represents the action of the user login
6.2. User Signup
This diagrams represent the action of signing up
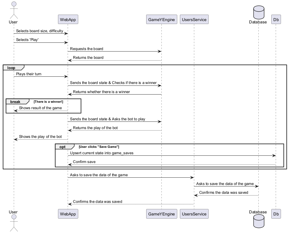
6.3. User plays the game
This diagram shows the execution of a game
6.4. Asking for a hint
This diagram represents the user asking for a hint
7. Deployment View
7.1. Infrastructure Level 1
- Motivation
-
The system is designed as a distributed web application. A central server hosts all the application logic and data (backend, game engine, database), while users access the game via standard web browsers. This centralized structure ensures data consistency and simplifies updates.
- Quality and/or Performance Features
-
-
Scalability: The server uses Docker, allowing easy scaling of resources if the number of players increases.
-
Accessibility: Users do not need to install any specific software; a web browser is sufficient.
-
Availability: The server is accessible 24/7 via the internet.
-
- Mapping of Building Blocks to Infrastructure
-
-
Client Device: Runs the
Frontend Application(React) inside the browser. -
External Bot Device: Runs custom bot scripts developed by third parties.
-
YOVI Server: Runs the
Backend (Users Service),Game Engine (Rust), andDatabase.
-
7.2. Infrastructure Level 2
7.2.1. Docker Host (Server)
This diagram illustrates the internal structure of the Server. The entire system is containerized using Docker, which ensures consistency across development and production environments.
-
Docker Host: The physical or virtual server running the Docker Engine.
-
WebApp Container: Hosts the React frontend application. It acts as the entry point for users and external bots. It forwards API requests to the backend services.
-
Users Service Container: A Node.js/Express application that handles user authentication and history management. It is not directly accessible from the outside; it only accepts requests from the WebApp.
-
GameY Service Container: The core game engine written in Rust. It processes game logic and validates moves. Like the Users Service, it is internal and accessed via the WebApp.
-
Database Container: A PostgreSQL instance used for persistent storage of user data and game history. It is strictly isolated and only accessible by the Users Service via TCP port 5432.
7.2.2. Client Device
This diagram illustrates the client-side deployment.
-
Client Device: Represents the physical hardware (PC or Mobile) used by the player.
-
Web Browser: The execution environment (e.g., Chrome, Firefox) that renders the application.
-
YOVI Web Client: The React/TypeScript application artifact downloaded from the server and executed within the browser.
7.2.3. External Bot Device
This diagram illustrates the deployment of an external bot that interacts with the YOVI system. Unlike human players, bots do not use a web browser; instead, they run as standalone scripts or applications.
-
External Bot Device: Represents any machine (local computer or server) hosting a third-party bot.
-
Bot Runtime: The environment required to execute the bot logic (e.g., Python Interpreter, Java Virtual Machine, or Node.js Runtime).
-
Bot Application: The actual code developed by third parties (or the development team for testing). It communicates with the YOVI System exclusively via the HTTP/REST API (JSON) provided by the Web Application.
8. Cross-cutting Concepts
This section outlines the principal regulations, patterns, and solution ideas that apply across multiple building blocks of the YOVI system. By establishing these rules, we ensure conceptual integrity and consistency throughout the architecture.
8.1. Inter-Component Communication & YEN Notation
Communication between the decoupled subsystems (YOVI Web Client, Users API, and GameY Service) relies entirely on lightweight, stateless REST APIs exchanging JSON payloads.
A core crosscutting domain concept is the YEN (Y-Game Extended Notation). It is the standardized format for representing the game board, turn state, and player layout.
-
Impact: The React frontend must serialize board states into YEN, the external bots must read/write YEN, and the Rust engine’s
YEN Parsermust deserialize it to evaluate the core logic. Having a single source of truth for game notation ensures consistency across the TypeScript and Rust boundaries.
8.2. Microservices & Containerization Pattern
The system strictly follows a microservices architectural style to separate the high-performance CPU-bound tasks (GameY Service) from I/O-bound tasks (Users API).
-
Impact: To maintain consistency in deployment and operation, all core components are packaged into isolated Docker containers (WebApp, Users API, GameY Service, and PostgreSQL). This containerization concept simplifies deployment to the Docker Host Server and ensures uniform environment configurations across development, testing, and production.
8.3. Security & Authentication
Security is managed uniformly at the entry points of the system to protect user profiles and ensure fair play in the leaderboards.
-
Human Players: The
YOVI Web Clientcommunicates with theUsers APIto authenticate players (e.g., via JSON Web Tokens - JWT). This token is required for all state-altering requests, such as updating match history. -
External Bots: External scripts/applications interacting with the
External Bot APImust use bot-specific identifiers or API keys. This prevents system abuse and accurately tracks bot performance metrics.
8.4. User Experience (UX) & Internationalization (i18n)
To fulfill the optional system requirements, the presentation layer follows specific UX and localization patterns.
-
Responsive Design: The Web Client components are styled using responsive paradigms to support seamless gameplay on both PC and mobile devices.
See Concepts in the arc42 documentation.
8.5. Ranking System Concept
8.5.1. Overview
The Game Y ranking system provides competitive leaderboard functionality that automatically tracks player performance across all matches. It uses a score-based ranking model where players are positioned based on their win-loss records.
8.5.2. Architecture
The ranking system is implemented across three components:
-
Backend Database Layer: Stores ranking statistics (total_matches, win_matches, score)
-
Business Logic Layer: Calculates rankings, manages match completion, and updates player statistics
-
Frontend Presentation Layer: Displays ranking position in user profile and global leaderboard
8.5.3. Score Calculation Formula
score = 50 * (2 * wins - total_matches)
This formula ensures: - Victory is rewarded (+2 points per win) - Matches are always counted (-1 point per match) - High win rates result in positive scores - Loss-heavy records result in negative scores
-
10 wins, 0 losses: score = 50 * (2*10 - 10) = 500
-
9 wins, 1 loss: score = 50 * (2*9 - 10) = 400
-
5 wins, 5 losses: score = 50 * (2*5 - 10) = 0
-
0 wins, 10 losses: score = 50 * (2*0 - 10) = -500
8.5.4. Data Flow: Match Completion
┌─────────────────┐
│ Game Ends │
│ (Winner Known) │
└────────┬────────┘
│
▼
┌─────────────────────────────────┐
│ Frontend: POST /matches/finish │
│ {matchId, winnerId} │
└────────┬────────────────────────┘
│
▼
┌──────────────────────────────┐
│ Backend Receives Match End │
│ • Record winner │
│ • Set status to 'finished' │
└────────┬─────────────────────┘
│
▼
┌────────────────────────────────┐
│ Check Player Rankings │
│ • Does winner have ranking? │
│ • Does loser have ranking? │
└────────┬───────────────────────┘
│
┌────┴────┐
▼ ▼
┌───────┐ ┌──────────────┐
│ New │ │ Existing │
│Player │ │ Player │
└───┬───┘ └──────┬───────┘
│ │
▼ ▼
┌──────────────┐ ┌──────────────────┐
│Initialize: │ │Update: │
│• total: 1 │ │• total += 1 │
│• wins: 1 │ │• wins += (0 or 1)│
│• score: 50 │ │• recalc score │
└──────────────┘ └──────────────────┘
│ │
└────────┬───────────┘
│
▼
┌────────────────────┐
│ Update Database │
│ Persist Rankings │
└────────┬───────────┘
│
▼
┌────────────────────┐
│ Return Success │
│ with Match Data │
└────────────────────┘
8.5.5. Integration Points
Match Service
The match completion flow is integrated into the matchService.finishMatch() function:
const finishMatch = async (matchId, winnerId) => {
try {
// 1. Update match as finished
const match = await matchRepository.finishMatch(matchId, winnerId);
// 2. Update both players' rankings
const winnerRanking = await rankingService
.updateOrInitializeRanking(winnerId, 1, 1);
const loserRanking = await rankingService
.updateOrInitializeRanking(loserId, 1, 0);
return match;
} catch (error) {
throw new Error(`Failed to finish match: ${error.message}`);
}
};
Frontend Integration
The ranking is automatically fetched and displayed when users open their profile:
// hooks/useUserProfile.ts
const { profile, ranking, ... } = useUserProfile(open);
// The ranking is fetched via: GET /ranking/me?userId={userId}
// And displayed in the ProfileOverlay component
8.5.6. API Endpoints
Get User’s Ranking Position
GET /ranking/me?userId={userId}
Response: { position: 5, totalPlayers: 127 }
Get Global Rankings
GET /ranking/global
Response: Array of all players ranked by score
Finish Match and Update Rankings
POST /matches/finish
Request: { matchId: uuid, winnerId: uuid }
Response: Updated match with winner information
8.5.7. Performance Considerations
-
Ranking Calculation: Position is determined by O(n) query sorting all rankings by score
-
Update Frequency: Rankings are updated immediately upon match completion
-
Caching: Consider caching global rankings for frequently accessed data
-
Index Strategy: Database indexes on score and user_id columns optimize queries
8.5.8. Error Handling
-
New Players: Automatically initialize ranking on first match
-
Network Failures: Frontend gracefully falls back to mock data
-
Database Issues: API returns appropriate error codes (400, 404, 500)
-
Concurrent Updates: Database constraints ensure data integrity
8.5.9. Future Enhancements
-
Seasonal Leaderboards: Reset rankings at season boundaries
-
ELO-Style Rating: Adjust points based on opponent strength
-
Achievements: Award badges for ranking milestones
-
Real-time Updates: WebSocket notifications for leaderboard changes
-
Statistics Tracking: Detailed player statistics and analytics
-
Localization: UI components are structured to support internationalization (i18n), strictly separating hardcoded text from the views to allow dynamic switching between different languages.
-
9. Architecture Decisions
This section contains the most important architectural decisions made during the design and development of the YOVI system, following the Michael Nygard ADR (Architecture Decision Record) structure.
9.1. ADR-001: Database Technology Selection
Status: Accepted
Context: The GAME Y project requires persistent data storage to support game-related information (users, matches, etc.). At this early stage of the project, a decision about the database technology is needed to guide further architectural and implementation decisions.
Decision: The team decided to use a SQL-based relational database as the persistence technology for the project.
Consequences:
-
The data model will follow a strict relational structure.
-
The backend architecture will be designed to interact with a SQL database.
-
This decision may limit flexibility compared to NoSQL alternatives, but it provides strong data consistency and maturity of tooling.
9.2. ADR-002: Backend Structure
Status: Accepted
Context:
After selecting the SQL database, we needed to define how to organize the source code of the backend service (Users API).
Decision: The system is implemented as a Modular Monolith. This approach was chosen to minimize infrastructure complexity and deployment overhead for the current scope of the project, while the internal modular structure ensures a clear path to microservices if future scalability requires it. The "big picture" of the backend is divided into independent components, and each component is split into 3 layers: entry-points, domain, and data-access.
Consequences:
-
High Cohesion: All code related to a specific feature is located in one folder.
-
Maintainability: It is easier to make changes without affecting other parts of the system.
-
Scalability: If a component becomes too large or complex, it can be easily extracted/divided since it is already isolated.
9.3. ADR-003: PostgreSQL as DBMS
Status: Accepted
Context: To develop the database layer, we had to choose a specific Database Management System (DBMS).
Decision: After analyzing the needs of the application, the team decided to use PostgreSQL as the DBMS because it offers several advantages:
-
It is free and open-source.
-
It supports both relational and non-relational (JSONB) data types, which could be useful in the future if we need to use a hybrid approach.
Consequences:
-
Ensures robustness, reliability, and data integrity.
-
Provides excellent performance and concurrency handling.
9.4. ADR-004: Selection of Mock Database for Testing
Status: Accepted
Context: With the migration to a Cloud-hosted PostgreSQL database, relying on a live connection for every test introduces latency and risks data pollution during concurrent development. We need a fast, isolated way to validate our 3-layer backend logic.
Decision: The team decided to implement a Mock Database strategy using in-memory technologies (such as H2, SQLite :memory:, or mocking frameworks) for unit and integration tests.
Consequences:
-
Test Isolation: Each test runs in a clean environment, preventing interference between team members.
-
Execution Speed: In-memory operations are significantly faster than remote Cloud DB calls.
-
Development Independence: Components can be tested even without an active internet connection.
-
Maintenance: Requires additional effort to keep mock data schemas synchronized with the production PostgreSQL schema.
9.5. ADR-005: Backend Programming Paradigm
Status: Accepted
Context: We must choose which paradigm we are going to use to develop the backend to ensure consistency between the different modules.
Decision: The team decided to adopt the functional programming paradigm for implementing the modules instead of the Object-Oriented Paradigm (OOP). The backend relies heavily on pure functions and immutable data.
Consequences:
-
Easier testing: Using functions that do not depend on internal state reduces issues when testing the app and ensures predictable behavior.
-
Extinction of unintended side effects.
-
Easier maintenance: Since we do not have complex inheritance hierarchies, it is easier to understand what each isolated function does.
10. Quality Requirements
10.1. Quality Tree
The following quality tree provides a high-level overview of the quality attributes that are most important for the GAME Y system, broken down into specific evaluation areas and prioritized to guide architectural decisions.
10.2. Quality Scenarios
The following tables describe specific scenarios that concretize the quality requirements. They detail how the system should react to specific stimuli to ensure the architectural goals are met.
10.2.1. Usability Scenarios
| ID | Quality Attribute | Scenario Description |
|---|---|---|
US-1 |
Accessibility |
Stimulus: A colorblind user accesses the settings menu and toggles the "Colorblind mode". |
US-2 |
Internationalization |
Stimulus: A user selects a different language (e.g., Turkish or English) from the language dialog. |
10.2.2. Performance Scenarios
| ID | Quality Attribute | Scenario Description |
|---|---|---|
PE-1 |
AI Response Time |
Stimulus: A player confirms their move in a match against the bot. |
PE-2 |
UI Responsiveness |
Stimulus: A user navigates from the Main Menu to the Profile Overlay or Game Preview. |
10.2.3. Security Scenarios
| ID | Quality Attribute | Scenario Description |
|---|---|---|
SE-1 |
Data Privacy |
Stimulus: A new user registers using the Sign-Up form. |
SE-2 |
Input Integrity |
Stimulus: A user attempts to register with an email or username that already exists. |
10.2.4. Maintainability & Testability Scenarios
| ID | Quality Attribute | Scenario Description |
|---|---|---|
MT-1 |
Automated Testing |
Stimulus: A developer modifies the game logic or user registration workflow. |
MT-2 |
Architecture |
Stimulus: A developer needs to add a new feature to fetch user match history. |
11. Risks and Technical Debt
11.1. Risk Mitigation Table
| Risk | Proactive Measure | Contingent Measure |
|---|---|---|
Team Attrition |
Maintain clean code using ESLint/Prettier and updated arc42 documentation so any member can take over. |
Redistribute tasks among remaining members; focus on MVP features (Game & Login). |
Rust Learning Curve |
Develop small Proof-of-Concepts (POCs) for YEN parsing and AI logic early in the development cycle. |
Use simpler AI strategies (e.g., Random Move) or move logic to TypeScript if Rust becomes a bottleneck. |
Integration Failures (TS <→ Rust) |
Define a shared JSON Schema for YEN validation between the Frontend and the Bot runner. |
Hold emergency integration meetings to align data formats and parsers. |
Deployment Failures |
Configure and test CI/CD pipelines (GitHub Actions) early to ensure Docker images build correctly. |
Perform manual deployments to alternative providers (e.g., Fly.io or Render) or local staging. |
Scalability of AI |
Optimize Bot algorithms (Minimax/Alpha-Beta) to ensure they don’t exceed the 2-second timeout. |
Implement a "Time-Out" safeguard that forces the bot to play a safe heuristic move if time expires. |
External API Dependency |
Abstract the User Management API calls behind a Service Layer to isolate changes. |
Create Mock Providers to allow offline development if the backend API is down. |
11.2. Technical Debt
-
AI Complexity & Heuristics: Due to time constraints, the initial version of the bot uses basic heuristics for board evaluation. Implementing more advanced search algorithms (like Monte Carlo Tree Search) is documented as technical debt for future iterations.
-
Test Coverage (UI & Edge Cases): While core logic is tested, reaching 100% coverage for complex UI interactions and rare network failure edge cases is a pending goal. We prioritized "Happy Path" E2E tests using Playwright over exhaustive unit testing of presentational components.
-
YEN Robustness: The current parser assumes valid JSON input for bot moves. Comprehensive validation and "Sanitizing" for malformed or malicious JSON from external bots is yet to be fully implemented, representing a security and stability debt.
-
Database Migration Management: The current setup relies on manual schema adjustments or basic scripts. Implementing a robust migration tool (like Flyway or Liquibase) to manage PostgreSQL versioning is considered debt to be addressed as the data model grows.
-
Code Duplication in Translation Files: Some i18n keys are duplicated across similar modals (e.g., "Cancel" buttons). A refactor to centralize common UI strings is planned to improve maintenance.
12. Glossary
| Term | Definition |
|---|---|
ADR |
Architectural Decision Record. A short text document that captures a significant architecture decision, its context, and its consequences. |
API |
Application Programming Interface. The set of protocols and definitions used by the Webapp to communicate with the Users and Gamey microservices. |
CI/CD |
Continuous Integration / Continuous Deployment. The automated process of integrating code changes and deploying them to the production environment via GitHub Actions. |
Colorblind Mode |
An accessibility feature that adjusts the game’s color palette to ensure high contrast for users with color vision deficiencies. |
Docker |
A containerization platform used to package and run the system components (Webapp, Users, Gamey, DB) in isolated environments. |
Game Y |
The specific hexagonal strategic board game that serves as the core domain for the YOVI suite. |
Gamey Engine |
The high-performance microservice developed in Rust responsible for game rules, move validation, and AI calculations. |
Hexagonal Board |
The game’s playing surface, composed of hexagonal cells as required by the Game Y specification. |
Hint |
A Quality of Life (QoL) feature where the Gamey Engine suggests the optimal next move to the player. |
i18n |
Internationalization. The process of designing the software so it can be adapted to various languages (e.g., Asturian, Turkish, English) without engineering changes. |
JSON |
JavaScript Object Notation. The lightweight data-interchange format used for all internal and external communication. |
Micrati |
The organization acting as the primary stakeholder and client for the development of the YOVI system. |
Minimax |
A decision-making algorithm used by the AI to determine the best move by minimizing the possible loss for a worst-case scenario. |
Playwright |
A testing framework used for End-to-End (E2E) testing to simulate user behavior in the browser. |
PostgreSQL |
The relational database management system used to store user profiles, match history, and leaderboard statistics. |
Rust |
A systems programming language focused on safety and performance, used for the core Gamey logic. |
TypeScript |
A strongly typed superscript of JavaScript used for the Frontend (React) and the Users Service (Node.js). |
Users Service |
The Node.js microservice dedicated to managing user authentication, registration, and persistent statistics. |
Webapp |
The React-based frontend that provides the User Interface and exposes the REST API for external bots. |
Winrate |
The primary metric used for the ranking system, calculated as the ratio of games won to total games played. |
YEN Notation |
The specific JSON-based communication standard defined for this project to exchange board states and moves between services. |
